ExpoVit e-dec
Auszug aus www.transsoft.ch
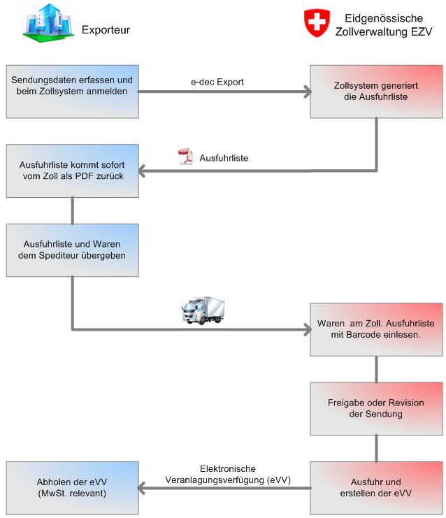
Beim Verfahren e-dec Export erfasst der Exporteur oder der Spediteur die exportrelevanten Daten in seinem e-dec - System und sendet diese an die Zollverwaltung. Innert Sekunden erhält er vom Zoll eine elektronische Antwort. Wenn die Anmeldung in Ordnung ist, liegt der Antwort ein PDF mit einer Ausfuhrliste für die Waren bei. Falls die Anmeldung vom Zoll nicht akzeptiert wird, erhält der Absender eine Fehlermeldung und kann die Anmeldung korrigieren. Die Ausfuhrliste kann nachträglich geändert werden. Mit den Waren und der Ausfuhrliste wird die Exportsendung danach beim Zoll abgefertigt. Der Zoll liest die Ausfuhrliste mit dem Barcode elektronisch ein und erhält dann vom System eine Freigabe oder eine Sperre. Bei der Sperre erfolgt eine Revision der Exportsendung durch Kontrolle der Dokumente oder Kontrolle der Waren. Nach der Ausfuhr erhält der Anmelder innert 1 bis 4 Tagen eine elektronische Veranlagungsverfügung eVV. Diese neue elektronische Veranlagungsverfügung eVV (ehem. Ausfuhrdeklaration) muss während 10 Jahren mit Signatur, Zertifikat und Prüfprotokoll elektronisch archiviert werden. Zur Vereinfachung seiner Abläufe hat der Zoll das System e-dec Export entwickelt. Dieses funktioniert jedoch nur zollseitig. Der Exporteur oder Spediteur benötigt zur Kommunikation mit dem Zollsystem eine eigene Software. Davon gibt es seit 2008 Jahren Programme für Grossexporteure und seit 2010 auch für KMU auf dem Markt.
Jeder Exporteur, Spediteur und Dienstleister erhält vom Zoll auf Antrag eine sog. TIN-Nummer (Trader Identification Number). Diese TIN-Nummer ist der Schlüssel zur Kommunikation mit dem Zoll.

Voraussetzungen
- Es muss der Beleg-Export "Zoll Export (ExpoVit e-dec)" in den Speziellen Funktionalitäten (Spezial-Exportformate für Belege und Belegzeilen) durch bossinfo.com freigeschaltet sein.
- Damit die Lieferschein-Export-Dateien am richtigen Ort liegen, muss in den Systemeinstellungen "Workstation des Import-Export-Verzeichnis festgelegt sein.
- Die Ländercodes müssen den ISO-Codes entsprechen.
- In den Labeleinstellungen der jeweiligen Länder müssen das "LKZ-PLZ Ortschaft" so festgelegt sein.
- Die Währungen müssen die ISO-Codes als Kürzel haben. Bitte beachten, dass im ExpoVit-Code die entsprechende Ziffer eingetragen wird (sie sind unter dem Feld aufgeführt).
- nachführen.
- gemäss Incoterms 2010 allenfalls nachführen.
- In den Übersetzungen müssen die Texte zu diesen Incoterms-Lieferarten hinterlegt sein (Beispiel: CFR auf Deutsch: Kosten und Fracht usw.).
- Es wird empfohlen, im SuperReport der Verkaufsbelege die Lieferart als PRM-Übersetzung einzubauen Beispiel:
SRTextListe04{21}:=PRM_Uebersetzung([s1_Beleg]c_Lieferart;PRM_BelegSprachkuerzel)
- mit ihren Emails nachführen.
- Bei den Artikeln ist die Zolltarifnummer und das Ursprungsland nachzuführen. Dies führt auch zu Anpassungen auf den Belegzeilen und den Druckreports. Optional sind dort auch das Brutto- und Nettogewicht.
- Mandant: Zwingende Felder sind Firma, Adresse, Plz und Ort sowie Land.
- Beleg:
- Im Register Buchhaltung können die beiden Felder "Liefer- und Zollvermerke" genutzt werden, wobei sie in den Druckreports noch zu berücksichtigen sind.
- Im Register Freie Angaben kann die Adresse des Spediteurs hinterlegt werden (allenfalls im Druckreport berücksichtigen).
- Via ExpoVit-Plattform kann der Spediteuer automatisch per Email avisiert werden. Wenn dem so sein soll, muss auf der Adresse als Email-Verbindung der Verbindungstyp "ExpoVit" hinterlegt sein.
Deklarant
Im ExpoVit muss ein Deklarant mit Nr. definiert werden. Jeder Benutzer, der einen Beleg erfasst bzw. verarbeitet, ist ein sog. Deklarant:

Im Zugriffssystem von bossERP muss der Benutzer (hier "Paul Wettstein") mit der Person "Paul Wettstein verknüpft sein. Die Zuweisung als Person ist nur möglich, wenn im Personendatensatz die Checkbox "Ist Mitarbeiter/in" gestellt ist:

Im Personendatensatz (von "Paul Wettstein") muss im Register Freie Daten die Freizahl22 in "Deklarant ExpoVit" umbenannt werden. Dort muss die Deklarantennummer gemäss ExpoVit eingetragen sein (d.h. in diesem Fall eine 1):

Lieferart
Die Lieferarten müssen genau den 3-stelligen Incoterms 2010, die in den Auswahllistenhinterlegt werden, entsprechen. Es ist zu beachten, dass die Lieferarten auch in der Übersetzungstabelle in die verschiedenen Sprachen übersetzt sind. Die Lieferarten werden wie folgt übermittelt:
- DDP: als verzollt und unversteuert,
- Alle anderen als unverzollt und unversteuert gemeldet. Gemäss Rücksprache mit ExpoVit entspricht dies den Standards. Falls davon abgewichen wird, muss dies im ExpoVit manuell geändert werden.
Spediteur
Der Spediteur kann auf dem Lieferschein im Register Freie Angaben, Feld Freie Adresse, hinzugefügt und übermittelt werden. Das Label des Freien Adresse soll auf "Spediteur" eingestellt werden:

Wichtig ist, dass in der Firma (oder der Person) des Spediteurs eine Emailadresse mit der Verbindung "ExpoVit" hinterlegt ist.
Das hat zur Folge, dass an diese Email-Adresse von der ExpoVit-Plattform der Speditionsauftrag per Email zugestellt wird.
Speichern der eVV (elektronische Veranlagungsverfügung)
Das neue ExpoVit e-dec ist bezüglich dem Speichern der eVV eine Inhouselösung, die auf den betriebseigenen Fileserver zurück greift.
Dies bedeutet für den Exporteur, dass er sich weder einen speziellen Server beschaffen muss, noch dass ein externes Hosting der Exportdaten notwendig ist. So sind alle Export- und Mehrwertsteuer-relevanten Daten jederzeit und kostengünstig verfügbar.